GCP 網址

Card image

ICU 巡房語音紀錄系統

點擊查看

Card image

聖經版本對照查經

點擊查看


Card image

114年醫院評鑑助手

點擊查看

Card image

114年 醫院評鑑小幫手

點擊查看

Card image

文字轉化為大師級繪本

點擊查看

Card image

AI Video Generator

點擊查看

Card image

健保單項處置成本分析

點擊查看

Card image

健保給付合規審查

點擊查看

Card image

AI 驅動經FMEA增強之 SOP 產生系統

點擊查看

Card image

專科護理師國考智能衝刺

點擊查看

Card image

護理師國考智能衝刺

點擊查看


Card image

根本原因分析AIRCA

點擊查看

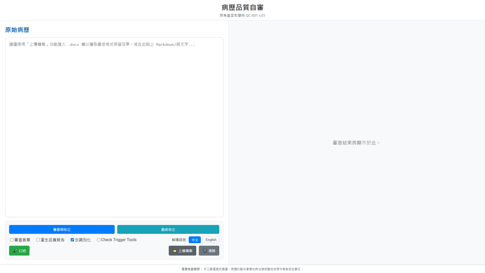
Card image

病歷品質自審

點擊查看

Card image

情感心理分析

點擊查看

Card image

評鑑自審系統EDCS

點擊查看

Card image

藥安康-智慧用藥提醒

點擊查看

Card image

音訊轉錄與摘要助理

點擊查看

Card image

日照中心紀錄系統

點擊查看

Card image

住院病歷系統

點擊查看

Card image

屏東基督教醫院論文查找工具

點擊查看

Card image

Gemma AI 驅動之 RCA 系統

點擊查看

Card image

Medical Test Catalog Explorer

點擊查看

Card image

屏基-功能性分析平台

點擊查看